Exchange Syncs Subsurface Data Easily, Eliminating Silos

Exploration and development projects rely on subsurface data from multiple platforms, but moving seismic and well data between them is often slow and error‑prone. Exchange automates those transfers, making data movement faster, simpler, and more reliable. Choose your data source, select the data you need and define the destination. Exchange takes care of the rest, reducing manual work and improving data consistency.

"Once Exchange was set up, we stopped worrying so much about how data gets from one application to another."

Why Teams Choose Exchange

Moving subsurface data manually between applications can take days, especially for large seismic files. Building custom integration tools or relying on expensive cloud workflows adds cost and complexity. Exchange solves these problems with one streamlined, affordable, and automated solution.

Connect applications with ease

Exchange links your most-used geoscience applications, without the need for custom integrations, making data accessible across teams and projects.

Reduce manual steps and errors

Each time you export and reformat data, you create opportunities for errors. With Exchange, you can create automated workflows and audit them, ensuring data quality.

Keep data consistent across projects

Exchange maintains a single source of truth by eliminating silos and synchronizing changes.

Stay OSDU Ready

As the OSDU Data Platform evolves, Exchange helps standardise schemas and APIs so you can stay organized.

Make decisions faster

Automated data integration accelerates interpretation, mapping and modeling, reducing project cycle time.

Optimise costs

Run workflows on-premise or in the cloud without the ongoing expense of fully managed cloud pipelines.

Futureproof your platform

Exchange evolves through agile development cycles, continuously adding new connectors and performance enhancements based on customer needs.

How Exchange Automates Subsurface Data Transfer

Select Your Source

Choose the source system you want to work from, whether that’s a provider, repository, or supported geoscience application. Exchange helps you identify the specific subsurface data you want to move so transfers are faster and more consistent.

Define Outputs

Select where the data needs to go next. Exchange supports transfers to a range of destinations, including geoscience applications, databases, and storage environments, so teams can keep data aligned across workflows.

Execute Workflows

Run the transfer immediately or save it as a workflow you can reuse. Exchange enables repeatable data movement across systems, reducing manual effort and supporting more reliable integration over time.

Who Uses Exchange?

Different roles benefit from Exchange in distinct ways. For instance:

  • Data innovators and executives use it to unify data across the organization, making it discoverable for analytics and digital transformation projects.

  • Explorationists use it to eliminate inconsistencies and duplicate work by synchronizing information.

  • IT leaders uuse it to implement secure, scalable workflows without overhead of maintaining multiple integration tools.

  • Geoscientists use it to transfer well and seismic interpretations, attributes and models between applications.

  • Data Managers and Production teams use it to access consistent data, ensuring they make decisions based on the most recent information available.

  • Technology assistants use it to automate repetitive data transfer tasks, freeing up time to focus on higher-value work.

“We had data moving between several systems, and it was mostly manual. Exchange has taken a lot of that effort out of the process.”

For the How Exchange Fits Your Workflow

Exchange connects data from disparate applications to give teams a single source of truth for making better decisions with subsurface data. It fits seamlessly into existing workflows, no matter where they are in the project lifecycle.
1

Exploration

Enable seamless movement of seismic, well, and spatial data between interpretation, mapping, and data management applications. Exchange reduces manual data handling, ensuring exploration teams work from consistent datasets as projects evolve and new data is introduced.
2

Appraisal & Evaluation

Maintain alignment between prospect-level studies, regional interpretations, and supporting datasets. Exchange keeps seismic and well data synchronised across applications, improving traceability, reproducibility, and confidence in technical and investment decisions.
3

Development & Operations

Support ongoing updates to field datasets by automating repeatable data workflows as new wells, revisions, and measurements become available. Exchange ensures development and operations teams stay aligned with the latest subsurface information, enabling faster collaboration, clearer reporting, and better-informed decisions across disciplines.

Exchange Success Stories

Video
Resource 1

Bridging Subsurface Workflows with OSDU™

Webinar
Resource 2

Enabling OSDU™ Connectivity in HampsonRussell & Jason

FAQs

Frequently Asked Questions About Exchange

How is Exchange used for oil and gas data management?

Exchange serves as an integration hub for subsurface information, automating the transfer of seismic, well, and interpretation data across applications. It removes the need for manual export/import steps, maintains consistent versions, and ensures teams always work from trusted data.

The result: fewer silos, faster collaboration, and more informed exploration and development decisions.

How is Enterprise Exchange different from the embedded version?

Embedded Exchange operates directly within selected host applications to provide simple, on-demand data transfers for individual users.

Enterprise Exchange (v2026.1) expands these capabilities organisation-wide, supporting automated workflows, scheduling, and interoperability across all connected systems.

Both share the same core technology, ensuring smooth scalability as your integration needs grow.

Can customers use Exchange as a standalone product?

Yes. The standalone version, Enterprise Exchange (v2026.1), was released in September 2025. It delivers full-scale subsurface data integration independent of Petrosys PRO. A detailed Exchange Matrix on our website outlines all supported connections and configurations.

How does Exchange fit within the Petrosys Group portfolio?

Exchange complements other Petrosys Group products by making subsurface data easier to move and reuse. It works alongside dbMap, and Petrosys PRO, connecting data management and mapping workflows so users can access the right data when they need it. Looking ahead, there is significant potential for integration with Interica OneView (IOV).

How does Exchange help us with OSDU compliance?

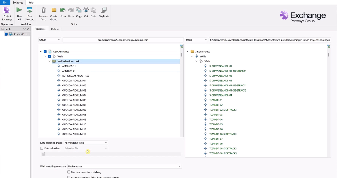
Petrosys Group has been a dedicated member of the OSDU Forum since 2019, and Exchange continues to evolve alongside OSDU standards. Our commitment to the platform is evident in our development of integration capabilities for Exchange, which facilitates seamless well data exchange between your favourite software applications, including Petrel, Interactive Petrophysics, DecisionSpace & others and the OSDU Data Platform. By enabling efficient data transfer and management within the OSDU ecosystem, Petrosys Exchange supports our customers in realising the benefits of a standardised, collaborative approach to subsurface data management.

Read our whitepaper to learn more about how Exchange streamlines the transition to the OSDU platform.

How is Exchange licensed?

Exchange offers flexible subscription licensing models. Customers can choose the configuration that matches their workflows—embedded connectors for individual applications or enterprise packages for organization‑wide interoperability. Our team can help you find the right option and ensure you have access to the data exchange capabilities you need.

What applications does Exchange support?

Exchange supports many subsurface data applications and platforms. Here are some of the most common ones:

  • Petrel
  • OSDU
  • Interactive Petrophysics
  • DUG Insight
  • PaleoScan
  • Kingdom
  • Jason
  • ArcGIS Web/PRO/ArcSDE
  • Interactive Correlations (IC)
  • RokDoc
  • Aspen Epos
  • PPDM
  • OpenWorks
  • HampsonRussell

Don’t see your application on the list? Talk with our team.

Request a Demo

Do more with your data. Whether you’re connecting two applications today or building a future‑ready data platform, our experts can help. Request a demo to see how it works.